System Design Pal

System Design Pal

Home
Archive
About
Design Google Docs | Operation Transformation | CRDT
Multiple strategies for concurrent document modifications
Oct 11 • 
Tim
1
Design a coding platform like LeetCode
Main workflows, async code execution, and database design
Oct 4 • 
Tim
2

September 2025

Design a Video Streaming Platform
Video Streaming Platform like Youtube or Netflix
Sep 28 • 
Tim
Design a Payment Gateway System
Payment system integration with payment service provider (PSP)
Sep 20 • 
Tim
Design a Messaging Application like WhatsApp (Part 1)
Design a 1:1 and group messaging app
Sep 6 • 
Tim
3

August 2025

Digital Wallet System Design | Bank Account | SAGA pattern
4 different implementations of distributed transactions for wallet System Design
Aug 30 • 
Tim
1
Google Maps System Design | Micro Graphs | Segments | Main Components
Micro graphs, segments, and navigation system design with a deep dive
Aug 23 • 
Tim
1
Design a Video Recommendation System | IG | Tiktok | Netflix
Two Towers architecture and other types of recommendation systems
Aug 16 • 
Tim
1
Design Dropbox (detailed)
Design Dropbox | Client | Server | Data Sync
Aug 9 • 
Tim
3
Design a Distributed LRU Cache | Data Structures | Memory Model | Locking
Data structures and memory model for the scalable cache design
Aug 2 • 
Tim
2

July 2025

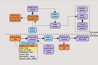
Design a Price Drop Tracker like camelcamelcamel.com
How to keep track of the most recent price and alert on changes
Jul 27 • 
Tim
2
© 2025 System Design Pal
Privacy ∙ Terms ∙ Collection notice
Start your SubstackGet the app
Substack is the home for great culture